반응형

개요
- Schema Registry는 Kafka와 별도로 동작하는 프로세스이며, Kafka에서 발생하는 Message에 대한 Schema를 관리하는 역할을 가진다.
- RESTful 인터페이스로 동작한다.
- Confluent에서 공개한 오픈소스 (Hortonworks, Spring Cloud Stream 도 있음)
Confluent Schema Registry
목적
데이터 호환성을 유지 및 관리하기 위해서 개발되었다.
producer, consumer가 많을 수 있는 분산 시스템 환경에서, 데이터에 대한 호환성을 유지하기 위함
또한 schema에 대한 관리를 하기 위함. (data governance, 정확성, 신뢰성)
장단점
| 장점 | 단점 |
|
|
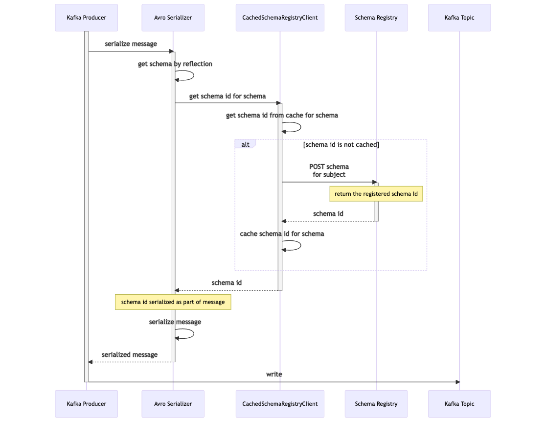
Schema Registry Flow



CachedSchemaRegistryClient: Confluent에서 제공하는 Scehma registry 연동 라이브러리 안에 한 모듈, 기동 시 schema registry에 등록된 모든 schema를 캐싱하며, _schmas를 consume 해서 신규 스키마에 대한 정보를 캐싱
Schema Registry는 kafka를 storage로 사용한다.

// topic: _schemas
// schema insert message
{
"subject": "test.message-value",
"version": 1,
"id": 2,
"schema": "{\"type\":\"record\",\"name\":\"Device\",\"namespace\":\"com.example.kafkatest.data.device\",\"fields\":[{\"name\":\"id\",\"type\":\"long\"},{\"name\":\"capability\",\"type\":{\"type\":\"record\",\"name\":\"Capability\",\"namespace\":\"com.example.kafkatest.data.device.capability\",\"fields\":[{\"name\":\"name\",\"type\":{\"type\":\"string\",\"avro.java.string\":\"String\"}},{\"name\":\"value\",\"type\":{\"type\":\"string\",\"avro.java.string\":\"String\"}}]}}]}",
"deleted": false
}
// schema update (evolution) message
{
"subject": "test.message-value",
"version": 2,
"id": 3,
"schema": "{\"type\":\"record\",\"name\":\"Device\",\"namespace\":\"com.example.kafkatest.data.device\",\"fields\":[{\"name\":\"id\",\"type\":\"long\"},{\"name\":\"location\",\"type\":{\"type\":\"string\",\"avro.java.string\":\"String\"},\"default\":\"default-location\"},{\"name\":\"capability\",\"type\":{\"type\":\"record\",\"name\":\"Capability\",\"namespace\":\"com.example.kafkatest.data.device.capability\",\"fields\":[{\"name\":\"name\",\"type\":{\"type\":\"string\",\"avro.java.string\":\"String\"}},{\"name\":\"value\",\"type\":{\"type\":\"string\",\"avro.java.string\":\"String\"}}]}}]}",
"deleted": false
}
producer는 publish 전 Schema Registry를 통해 스키마를 등록(갱신,확장)할 수 있으며, 실패 시 메시지 생성을 안 한다.
// Schema 등록 실패
2023-04-17 16:31:46.154 ERROR 26796 --- [io-40001-exec-1] o.a.c.c.C.[.[.[/].[dispatcherServlet] : Servlet.service() for servlet [dispatcherServlet] in context with path [] threw exception [Request processing failed; nested exception is org.springframework.kafka.KafkaException: Send failed; nested exception is org.apache.kafka.common.errors.InvalidConfigurationException: Schema being registered is incompatible with an earlier schema for subject "test.message-value"; error code: 409] with root cause
org.apache.kafka.common.errors.InvalidConfigurationException: Schema being registered is incompatible with an earlier schema for subject "test.message-value"; error code: 409
Schema Evolution 전략

각 전략마다 schema를 POST 하는데 200인지 409인지 결정됨
11번가 Schema Registry 도입 예시
11번가의 고민
DTO 의 필드가 변경되면 어떻게 될까요?
-> 필드의 타입이나 이름이 변경된다면 Consumer에서 해석하지 못하는 메시지를 Producer 가 전송하게 될 수도 있는데 막을 수 있는 방법은 조심하는 방법밖에는 없습니다.DTO에 변경사항이 발생해서 적용할 때 배포는 Producer 쪽을 먼저 해야 하나요? Consumer를 먼저 해야 하나요?
-> 어떤 변경이 어떤 영향을 주게 될지 잘 모르겠습니다. 변경이 생길 때마다 영향범위를 체크하고 이상이 없을지 충분히 테스트하고 배포해야 합니다.Producer 가 json 포맷으로 메시지를 serialize 해서 Kafka topic에 전달하면 topic 에는 json 프로퍼티의 key 값을 반복적으로 저장하게 될 텐데 디스크 낭비 아닌가요?
-> 낭비입니다.Producer는 Consumer 가 해석할 수 있는 메시지만을 전달하도록 할 수는 없을까요?
Schema Evolution 전략
FULL 전략을 사용
배포 시점을 제외, 서로 다른 schema version을 사용 안 함
배포 시점에 Deserialize Exception을 방지하기 위해 FULL 전략 채용
모든 필드에 대해 default를 지정하는 컨밴션 적용
Conclusion
- Schema Registry는 Kafka로 인해 끊어진 Message의 Schema를 관리 및 보장하기 위해 개발된 관리 프로세스
- data 호환성과 관리 포인트 난이도 사이에 trade-off가 존재한다.
- 다수의 팀이 kafka에 붙는 대형 개발사에서는 필수 요소로 손꼽힘
REFERENCE
- https://docs.confluent.io/platform/current/schema-registry/index.html#about-sr
- https://medium.com/@stephane.maarek/introduction-to-schemas-in-apache-kafka-with-the-confluent-schema-registry-3bf55e401321
- https://medium.com/@gaemi/kafka-%EC%99%80-confluent-schema-registry-%EB%A5%BC-%EC%82%AC%EC%9A%A9%ED%95%9C-%EC%8A%A4%ED%82%A4%EB%A7%88-%EA%B4%80%EB%A6%AC-1-cdf8c99d2c5c
- https://avro.apache.org/docs/1.11.1/specification/
- https://11st-tech.github.io/2022/06/28/schema-registry-in-live11/
반응형
'개발 일지' 카테고리의 다른 글
| HttpClient (Netty) Configuration 정리 (0) | 2023.05.25 |
|---|---|
| Kafka Connect 사용성 검토 (0) | 2023.05.24 |
| Apache Avro 란 (2) | 2023.05.22 |
| 브라우저와 Redirect (feat. XMLHttpRequest) (0) | 2023.05.19 |
| Redis 설치 (ubuntu) (0) | 2023.04.26 |